Nature Neurosci:功能连接梯度揭示的人类大脑皮层拓扑结构

来源:功能磁共振
图片
目前很少有图谱就对认知过程起重要作用的皮下核团进行细致的划分,因为主流的图谱(atlas)都基本着重于大脑皮层区域。此外,连续梯度VS离散分界(continuous gradient VS discrete boundaries),哪一个才是大脑功能拓扑的最好表示?就目前来看,皮层梯度(corticalgradient)和相关的连接体(connectopy)的概念提供了互补的定义。
为了解决上述问题,本研究基于超过1000名健康成年人的样本,利用3T和7T的fMRI技术,在两种表示方法的谨慎选择之下,成功构建了一套新的针对皮下核团的梯度图谱(gradientography):现在fMRI可以像dMRI那样量化皮下连接梯度,并且在统计学指导下根据静息态的功能连接对皮下区域进行全面划分了。
新图谱由四个尺度组成:在最粗的尺度上再现了著名的解剖核,在最细的尺度上揭示了27个双侧区域。使用新的图谱,研究者发现了皮质下功能连接和五个行为领域的个体差异之间的相关关系,并揭示了皮质-皮下连接中一个新的任务正向到任务负向的组织轴。本研究为了解人类皮层下的功能组织作出了进一步的贡献
【1】被试特征
功能连接的构建使用了来自HCP(Human Connectome Project)的约1000名被试fMRI影像数据:rfMRI(静息态,N(3T) = 1080,N(7T) = 183)和tfMRI(任务态,N(3T) = 725)影像数据。被试普遍年龄在28岁左右且女性略多于男性。如表1所示。
图片
表1. 被试特征
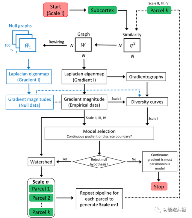
【2】连接梯度和梯度图谱的构建
功能连接的梯度的映射过程如下(图1a)(N,皮质下体素数;M,全脑灰质体素数;T,时间帧数):首先,使用η2相关系数测量皮质下体素对之间对连接特征的相似特征(connectionalfingerprint),具有相似特征的体素对连接到相似的脑区。接着,计算相似矩阵(S)。然后,S被转化为一个具有邻接矩阵W的稀疏图(图中的节点对应皮质下的体素)。最后,计算了Laplacian图的特征值和特征向量(具有第二、第三和第四个最小特征值的特征向量分别称为梯度I、II和III,其中梯度I可以解释功能连接的最大变化)这一步最终得到的每个梯度都反映了皮层下拓扑结构的功能连接的连续性变化,并且每一个皮层下体素都可以得到数个梯度值)。
梯度图谱构建的的pipeline如下(图1b):首先为了可视化,将梯度投射到皮质下体素(图示的轴向界面是梯度I的可视化)。接着使用Sobel算子估计每个皮质下体素的局部梯度方向和幅度(图中归一化的箭头指向估计的梯度的方向)。然后,在梯度维度拟合tensors,并且根据梯度方向对tensor进行着色(red, left–right; green, posterior–anterior; blue, superior–inferior)。最后,在tensor域使用扩散MRI 的追踪方法追踪出streamline,并根据梯度大小对streamline着色,梯度峰值区域可以表征区域之间功能连接的边界(例如,图中的红色带表示梯度幅度的峰值区域,可以用来划定海马-丘脑和尾状核-丘脑的边界)。
利用梯度I进行脑区的边界划分(Boundarydelineation):首先在尾状尾和丘脑前部把streamlines对称地划分为背侧组和腹侧组,背侧组覆盖苍白球和纹状体(图2a),而杏仁核、海马和丘脑构成腹侧组(图2b)。接下来,利用梯度幅度的背侧(图2c)和腹侧(图2d)二维投射轨迹进行边界选择(这个轨迹叫做多样性曲线,diversitycurve,是梯度幅度沿背侧和腹侧流线轨迹长度的空间位置的函数)。图2cd的黑色三角形所在的峰值区域划定了假定功能边界的位置
梯度峰值的检验:如图3所示,使用geometry-preserving null model,对所有的峰值进行假设检验来确定是否是可靠的划分边界(原假设:峰值由偶然因素、下皮层几何特征或其他混淆因素造成;备择假设:峰值区域可以用来划分离散边界)。最后,使用分水岭变换算法将体素划分到连续区域。
图片
图1. 皮下核团的连接图谱:N,皮质下体素数;M,全脑灰质体素数;T,时间帧数
图片
图2. 模型选择:选择用于边界分割的梯度峰值
图片
图3. 梯度峰值的检验
【3】构建结果
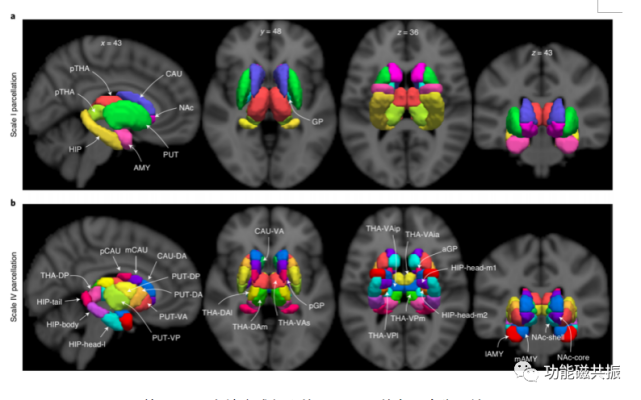
一级图谱(scaleI atlas)经过上述构建,我们得到了最大尺度的图谱:一级图谱(scale I atlas)。一级图谱重现了常见的解剖结构,一共包括16个区域,如图4a所示。
二级图谱对一级图谱递归调用上述梯度映射、边界分割和模型选择的过程可以得到更加精细的二级图谱。递归调用上述过程可以得到更加精细的图谱(二级:32区域;三级:50区域;四级(图4b):50区域)。分割流程如图5所示。
图谱间的层级结构n级图谱是由(n+1)级图谱的结构构成的,如图6所示。
图片
图4. 基于1080名健康成年人的3T-rfMRI的多尺度分区结果
CAU:尾状核;THA:丘脑;HIP:海马;AMY:杏仁核;PUT:壳核;NAc:伏隔核;GP:苍白球
图片
图5影像处理和边界分割流程
图片
图6图谱间的层级结构
【4】图谱的评价
新图谱的正确性评价基于分区内的功能信号同质性(within-parcel homogeneity of functional signals):分别计算每个分区内的同质性,然后对所有区域进行平均,得出I-IV尺度的同质性估计值。分区一致性的分布(图7a)和已有图谱的比较(图7b)如图所示:一致性随着划分尺度的增加而增加;相比既有的皮下区域的图谱,新图谱也有更好的同质性
图片
图7. 分区一致性
新图谱的重复性使用7T的rfMRI影像(n=183)重新构建了3T图谱(图8)。7T数据得到的结果和3T的类似,并且得到的划分结果更加精细(一级16区域;二级34;三级54;四级62)。基于归一化相互信息(NMI),3T和7T图谱之间的空间对应关系非常好
图片
新图谱和皮层脑网络的关系根据新图谱导出的皮下组织相关性,脑网络被分为了三类(图9)
图片
行为和新的图谱的关系研究者利用network-based statist技术,研究了五个行为特征与新的图谱的功能连接之间的相关性(图10)。其中,吸烟显著降低丘脑-尾状核、丘脑-伏隔核与海马-伏隔核的功能连接,而其余四个行为(认知;上瘾;性格;心理健康)则没有显著改变功能连接。
图片
【5】个体的图谱
使用机器学习方法训练了一个分类器(n(training)=100),用这个分类器对每个个体进行了四级图谱的划分(n=921)。
Dice系数显示,个体的纹状体和内侧海马头部捕捉到了最多的群体特征(图11a)。分类器也存在分类错误的情况:脑区平均检测正确率为97.8%,只有两个双边区域的检测率低于95%(图11e)。这表明,群体特征图谱能代表大多数个体以解释区域边界的个体间差异
图片
【结论】
本研究构建了从多个尺度揭示了人类皮层下组织的复杂形态的新图谱。新图谱可扩展的、可个性化并且可在超高场强下重现。未来的工作将侧重于增加丘脑下区、红核和下丘脑等结构。新的图谱可以与现有的仅有皮层的图谱相结合,以帮助研究皮质-皮层下的相互作用。
编辑、审阅:Lairai Chin